ComfyUI EP13 : การใช้ ComfyUI และ Ollama สำหรับการสร้างโมเดลภาษา
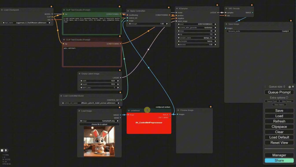
ในบทความนี้เราจะสำรวจวิธีการติดตั้งและใช้งานเครื่องมือ Ollama เพื่อจัดการกับโมเดลภาษาใหญ่ต่างๆ ใน ComfyUI ซึ่งจะช่วยให้คุณสามารถสร้างคำสั่งจากข้อความหรือภาพได้อย่างมีประสิทธิภาพ. สารบัญ ขั้นตอนที่ 1: ดาวน์โหลดและติดตั้ง Ollama ขั้นตอนที่ 2: เริ่มต้น Ollama และตรวจสอบโมเดล ขั้นตอนที่ 3: การค้นหาและติดตั้งโมเดลที่ต้องการ ขั้นตอนที่ 4: การสื่อสารกับโมเดลใน Ollama ขั้นตอนที่ 5: ติดตั้ง ComfyUI และการจัดการโหนด ขั้นตอนที่ 6: การใช้ AL Generate โหนด ขั้นตอนที่ 7: การใช้ AL Generate Advanced โหนด ขั้นตอนที่ 8: การทดสอบโมเดล Vision ขั้นตอนที่ 9: การปรับแต่งคำสั่งและการสร้างภาพ ขั้นตอนที่ 10: การบันทึกและการใช้เทมเพลต คำถามที่พบบ่อย ขั้นตอนที่ 1: ดาวน์โหลดและติดตั้ง […]
ComfyUI EP13 : การใช้ ComfyUI และ Ollama สำหรับการสร้างโมเดลภาษา Read More »










