ในบทความนี้เราจะสำรวจ FLUX โมเดลใหม่ที่น่าตื่นเต้นจาก Black Forest Labs ซึ่งจะช่วยให้คุณสร้างภาพที่มีคุณภาพสูงได้อย่างง่ายดาย โดยเราจะแนะนำวิธีการติดตั้งและเปรียบเทียบเวอร์ชันต่าง ๆ ของ FLUX เพื่อให้คุณสามารถเลือกใช้ได้อย่างเหมาะสมที่สุด.
สารบัญ
- ขั้นตอนที่ 1: แนะนำโมเดล FLUX
- ขั้นตอนที่ 2: เวอร์ชัน FLUX (Pro, Dev, Schnell)
- ขั้นตอนที่ 3: การติดตั้ง FLUX Dev และ Schnell FP8
- ขั้นตอนที่ 4: เพิ่มสไตล์งานศิลป์ A1111 ใน FLUX
- ขั้นตอนที่ 5: เปรียบเทียบ Dev กับ Schnell FP8
- ขั้นตอนที่ 6: การแก้ไขภาพที่เบลอ
- ขั้นตอนที่ 7: การติดตั้ง FLUX Dev Full
- ขั้นตอนที่ 8: เปรียบเทียบ Dev Full กับ Dev FP8
- ขั้นตอนที่ 9: การติดตั้ง Flux BNB NF4 Dev และ Schnell
- ขั้นตอนที่ 10: เปรียบเทียบ Dev FP8 กับ Dev NF4
- ขั้นตอนที่ 11: การใช้ LoRA กับ FLUX Dev
- ขั้นตอนที่ 12: สรุปและแนวทางปฏิบัติที่ดีที่สุด
- คำถามที่พบบ่อย (FAQ)
ขั้นตอนที่ 1: แนะนำโมเดล FLUX
FLUX เป็นโมเดลใหม่ที่พัฒนาโดย Black Forest Labs ซึ่งมีความสามารถในการสร้างภาพที่มีคุณภาพสูง โมเดลนี้ถูกออกแบบมาให้มีความยืดหยุ่นในการใช้งานและรองรับการตั้งค่าต่าง ๆ ทำให้ผู้ใช้งานสามารถสร้างสรรค์ผลงานได้ตามต้องการ FLUX ยังสนับสนุนอัตราส่วนและความละเอียดต่าง ๆ ได้สูงสุดถึง 2 เมกะพิกเซล
ขั้นตอนที่ 2: เวอร์ชัน FLUX (Pro, Dev, Schnell)
FLUX มีสามเวอร์ชันหลัก ได้แก่ Pro, Dev และ Schnell โดยแต่ละเวอร์ชันมีคุณสมบัติและการใช้งานที่แตกต่างกัน:
- Pro: เวอร์ชันนี้ไม่สามารถดาวน์โหลดได้ แต่สามารถใช้งานผ่าน API เท่านั้น
- Dev: เวอร์ชันนี้ให้คุณภาพดีที่สุด แต่ต้องการทรัพยากรจากคอมพิวเตอร์มากกว่า
- Schnell: เวอร์ชันนี้เป็นเวอร์ชันที่เร็วที่สุด แต่คุณภาพอาจต่ำกว่า Dev

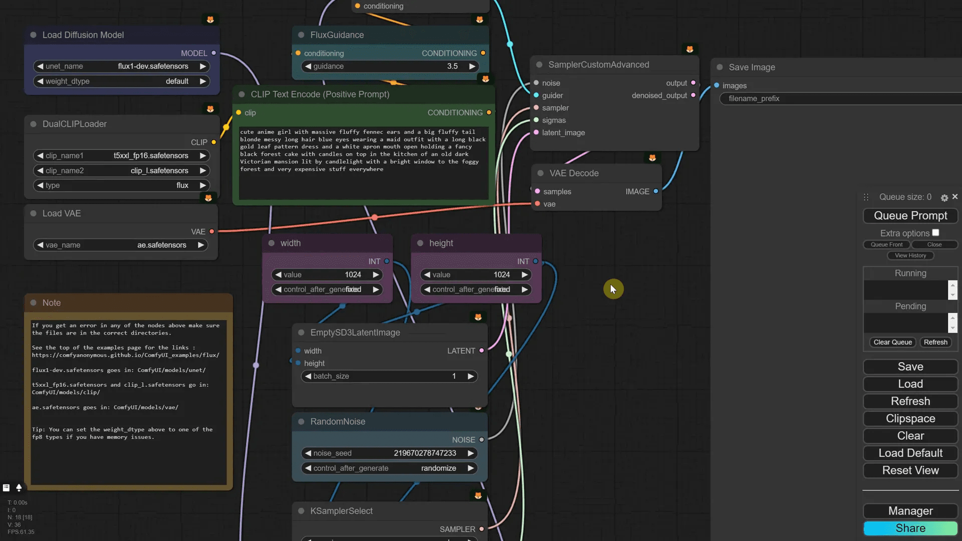
ขั้นตอนที่ 3: การติดตั้ง FLUX Dev และ Schnell FP8
การติดตั้ง FLUX Dev และ Schnell FP8 สามารถทำได้ง่าย ๆ โดยทำตามขั้นตอนดังนี้:
- ดาวน์โหลดโมเดล FLUX Dev และ Schnell FP8 จากลิงก์ที่กำหนด
- วางไฟล์ในโฟลเดอร์ checkpoints ของ Comfy UI
- เปิด Comfy UI และเลือกอัปเดตเพื่อให้ระบบรู้จักโมเดลใหม่

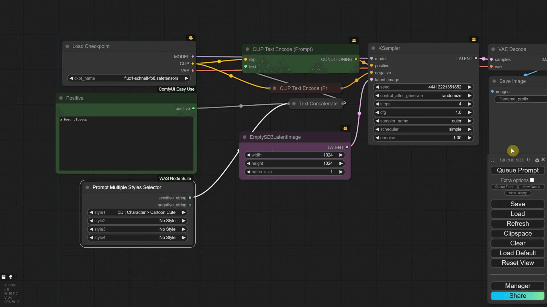
ขั้นตอนที่ 4: เพิ่มสไตล์งานศิลป์ A1111 ใน FLUX
FLUX สามารถใช้งานร่วมกับสไตล์งานศิลป์ A1111 ได้ โดยคุณต้องเพิ่มโหนดที่เหมาะสมใน workflow ของคุณ:
- เพิ่มโหนดตัวเลือกหลายสไตล์
- เชื่อมต่อโหนดสไตล์กับโหนดข้อความเพื่อรวมคำสั่งทั้งหมด
- ทดลองรัน workflow เพื่อดูผลลัพธ์ที่แตกต่างกันตามสไตล์ที่เลือก

ขั้นตอนที่ 5: เปรียบเทียบ Dev กับ Schnell FP8
เมื่อเปรียบเทียบระหว่าง FLUX Dev และ Schnell FP8 จะพบว่ามีความแตกต่างกันในเรื่องความเร็วและคุณภาพ:
- FLUX Dev มักให้ภาพที่มีรายละเอียดมากกว่า
- FLUX Schnell มีความเร็วในการสร้างภาพที่สูงกว่า แต่คุณภาพอาจด้อยลง

ขั้นตอนที่ 6: การแก้ไขภาพที่เบลอ
หากคุณพบปัญหาภาพเบลอใน FLUX Dev คุณสามารถแก้ไขได้โดยการเปลี่ยน sampler และ scheduler:
- เปลี่ยน sampler เป็น DPM++ 2M
- เปลี่ยน scheduler เป็น SGM Uniform
- ทดสอบการรันใหม่เพื่อดูผลลัพธ์ที่ชัดเจนยิ่งขึ้น

ขั้นตอนที่ 7: การติดตั้ง FLUX Dev Full
สำหรับผู้ที่ต้องการใช้งาน FLUX Dev Full คุณจะต้องทำตามขั้นตอนเพิ่มเติม:
- ดาวน์โหลดโมเดลที่ใหญ่ขึ้นและวางในโฟลเดอร์ที่เหมาะสม
- ตรวจสอบให้แน่ใจว่าคุณมี RAM เพียงพอในการทำงานกับโมเดลนี้
- รัน workflow และทดสอบเพื่อดูผลลัพธ์

ขั้นตอนที่ 8: เปรียบเทียบ Dev Full กับ Dev FP8
เมื่อเปรียบเทียบระหว่าง FLUX Dev Full และ FLUX Dev FP8 จะเห็นความแตกต่างในด้านคุณภาพและความเร็วในการสร้างภาพ:
- FLUX Dev Full: ให้คุณภาพภาพที่สูงกว่าและรายละเอียดที่ชัดเจนมากขึ้น แต่ต้องการทรัพยากรมากขึ้นจากเครื่องคอมพิวเตอร์
- FLUX Dev FP8: มีขนาดไฟล์ที่เล็กลงและใช้ทรัพยากรน้อยกว่า แต่คุณภาพอาจลดลงเมื่อเปรียบเทียบกับ Dev Full
ขั้นตอนที่ 9: การติดตั้ง Flux BNB NF4 Dev และ Schnell
การติดตั้ง Flux BNB NF4 Dev และ Schnell เป็นขั้นตอนที่ง่าย โดยทำตามขั้นตอนดังนี้:
- ดาวน์โหลดโมเดล Flux BNB NF4 Dev และ Schnell จากลิงก์ที่ให้ไว้
- วางไฟล์ในโฟลเดอร์ checkpoints ของ Comfy UI
- เปิด Comfy UI และเลือกอัปเดตเพื่อให้ระบบรู้จักโมเดลใหม่
ขั้นตอนที่ 10: เปรียบเทียบ Dev FP8 กับ Dev NF4
การเปรียบเทียบระหว่าง FLUX Dev FP8 และ FLUX Dev NF4 จะช่วยให้คุณเห็นจุดเด่นและจุดด้อยของแต่ละเวอร์ชัน:
- FLUX Dev FP8: เหมาะสำหรับผู้ที่มีทรัพยากรจำกัด สามารถสร้างภาพได้อย่างรวดเร็ว
- FLUX Dev NF4: ให้คุณภาพที่ดีกว่าในหลาย ๆ สถานการณ์ แม้จะใช้เวลานานกว่าในการสร้างภาพ
ขั้นตอนที่ 11: การใช้ LoRA กับ FLUX Dev
การใช้ LoRA (Low-Rank Adaptation) ร่วมกับ FLUX Dev สามารถช่วยเพิ่มคุณภาพของภาพที่สร้างได้:
- ดาวน์โหลด LoRA ที่เหมาะสมกับ FLUX Dev
- เพิ่มโหนด Load LoRA ใน workflow ของคุณ
- เชื่อมต่อ LoRA เข้ากับโมเดล FLUX เพื่อให้สามารถใช้งานได้
ขั้นตอนที่ 12: สรุปและแนวทางปฏิบัติที่ดีที่สุด
การใช้ FLUX เป็นเครื่องมือที่มีประสิทธิภาพในการสร้างภาพ แต่มีข้อควรพิจารณา:
- เลือกเวอร์ชันที่เหมาะสมกับทรัพยากรที่มี
- ทดสอบการตั้งค่าต่าง ๆ เพื่อหาค่าที่ให้ผลลัพธ์ที่ดีที่สุด
- ใช้ LoRA เพื่อเพิ่มคุณภาพภาพที่สร้าง
คำถามที่พบบ่อย (FAQ)
FLUX Dev และ FLUX Schnell อันไหนดีกว่ากัน?
FLUX Dev ให้คุณภาพที่ดีกว่า แต่ต้องการทรัพยากรมากกว่า ในขณะที่ FLUX Schnell มีความเร็วในการสร้างภาพที่สูงกว่า
LoRA คืออะไร และทำไมถึงควรใช้?
LoRA เป็นเทคนิคที่ช่วยปรับปรุงคุณภาพของภาพที่สร้าง โดยการเพิ่มข้อมูลที่จำเป็นในกระบวนการสร้างภาพ
จะติดตั้ง FLUX ได้จากที่ไหน?
คุณสามารถดาวน์โหลด FLUX ได้จากลิงก์ที่ให้ไว้ในเอกสารประกอบการใช้งานหรือบน GitHub

