ComfyUI EP07 : การอัปเดตสไตล์ศิลปะใน ComfyUI – การทำงานกับข้อความ

ในตอนที่ 7 ของซีรีส์การสอน ComfyUI นี้ เราจะมาพูดถึงการอัปเดตการทำงานกับสไตล์ศิลปะตามคำแนะนำจากชุมชน พร้อมกับการติดตั้งเครื่องมือใหม่ที่ช่วยในการจัดการข้อความและสไตล์อย่างมีประสิทธิภาพมากขึ้น.

สารบัญ

บทนำ

การทำงานกับข้อความใน ComfyUI นั้นมีความสำคัญมาก โดยเฉพาะเมื่อเราต้องการสร้างผลลัพธ์ที่มีสไตล์และความหลากหลายมากขึ้น ในบทความนี้เราจะพูดถึงการติดตั้ง Custom Nodes ที่จะช่วยให้การจัดการกับข้อความมีประสิทธิภาพมากขึ้น รวมถึงวิธีการใช้ Node ที่ชื่อว่า Text Concatenate ซึ่งจะช่วยให้เราสามารถรวมข้อความได้อย่างง่ายดายและมีประสิทธิภาพมากขึ้น

การติดตั้ง Custom Nodes

เพื่อเริ่มต้นการใช้งาน Custom Nodes เราจำเป็นต้องติดตั้ง Node ที่จำเป็นก่อน ขั้นตอนการติดตั้งมีดังนี้:

  1. เปิดโปรแกรมและไปที่ Custom Node Manager
  2. ค้นหา w node Suite และคลิกที่ปุ่ม ติดตั้ง เพื่อเพิ่ม Node นี้

การค้นหา w node Suite ใน Custom Node Manager

  1. ติดตั้ง Node อื่นที่ชื่อว่า Comfy UI Easy Use โดยทำตามขั้นตอนเดียวกัน

การติดตั้ง Comfy UI Easy Use Node

  1. หลังจากติดตั้งเสร็จสิ้น ให้คลิก รีสตาร์ท เพื่อรีเฟรชอินเตอร์เฟซ

เมื่อคุณเสร็จสิ้นการติดตั้ง คุณจะเห็นทั้งสอง Node ในรายการที่ติดตั้งแล้ว

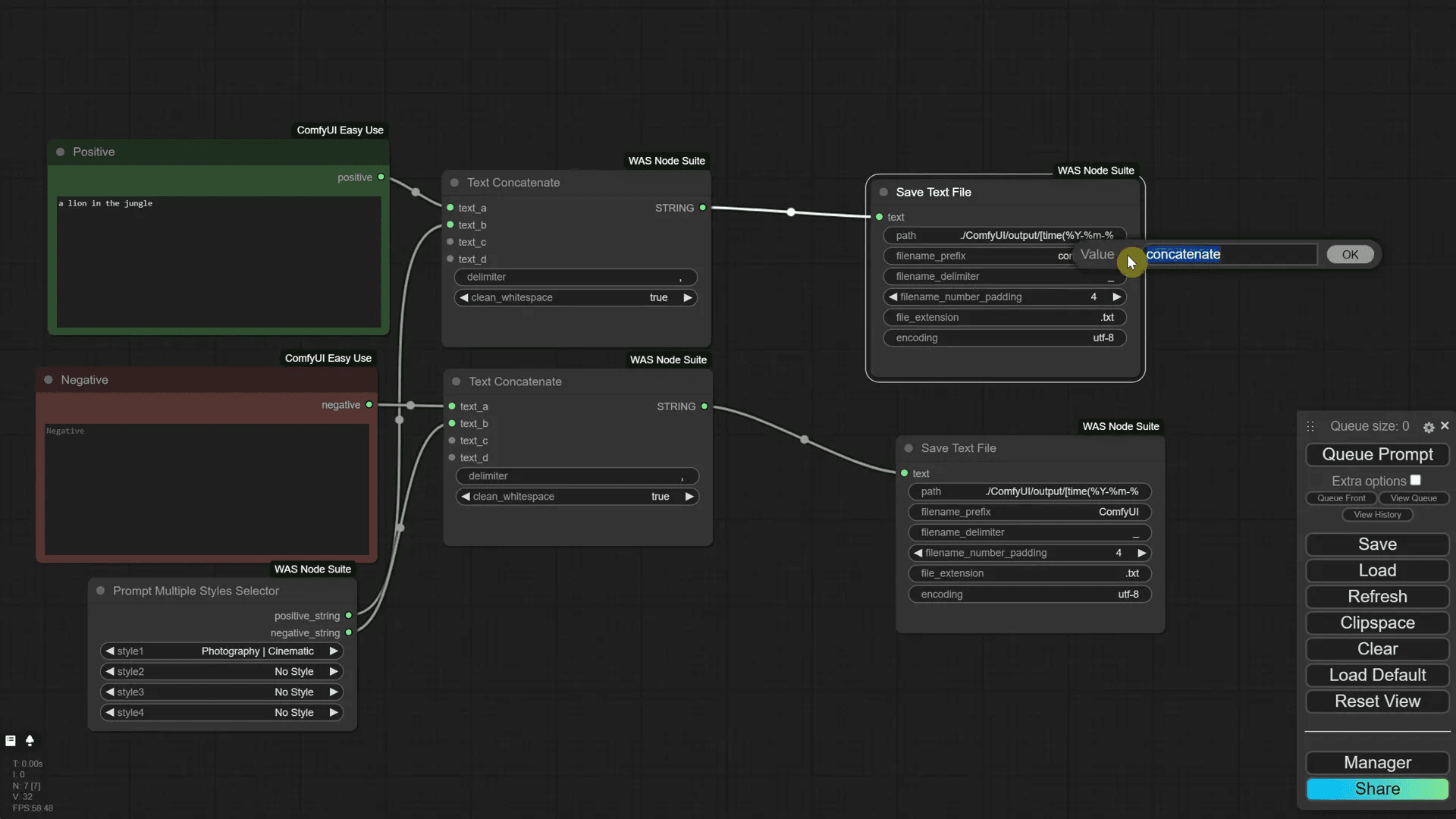
Node Text Concatenate

Node Text Concatenate เป็นเครื่องมือที่มีประโยชน์ในการรวมข้อความที่เราต้องการให้มีสไตล์ที่แตกต่างกัน โดยเราสามารถใช้งานได้ดังนี้:

  1. เพิ่ม Text Concatenate Node ลงใน Canvas

เพิ่ม Text Concatenate Node ลงใน Canvas

  1. เชื่อมต่อ Node ต่างๆ เข้าด้วยกัน โดยใช้ข้อความที่ต้องการรวม
  2. กำหนดค่าต่างๆ เช่น Delimiter เพื่อระบุว่าข้อความแต่ละส่วนจะแยกกันอย่างไร

การตั้งค่า Delimiter ใน Text Concatenate Node

Node นี้จะช่วยให้เราสามารถสร้างข้อความที่มีความซับซ้อนและมีสไตล์ได้อย่างง่ายดาย

การบันทึกข้อความ

หลังจากที่เราใช้ Node Text Concatenate เพื่อรวมข้อความแล้ว เราสามารถบันทึกผลลัพธ์ได้โดยการเชื่อมต่อกับ Save Text File Node ซึ่งช่วยให้เราสามารถบันทึกข้อความที่ได้ในรูปแบบไฟล์ได้:

  1. เชื่อมต่อ Node Text Concatenate เข้ากับ Save Text File Node
  2. กำหนดชื่อไฟล์และเส้นทางในการบันทึก

การเชื่อมต่อ Text Concatenate กับ Save Text File Node

  1. เมื่อรัน Workflow ระบบจะสร้างไฟล์ข้อความในโฟลเดอร์ที่กำหนด

ด้วยวิธีนี้คุณจะสามารถสร้างข้อความที่ต้องการและบันทึกเป็นไฟล์เพื่อการใช้งานในอนาคตได้อย่างง่ายดาย

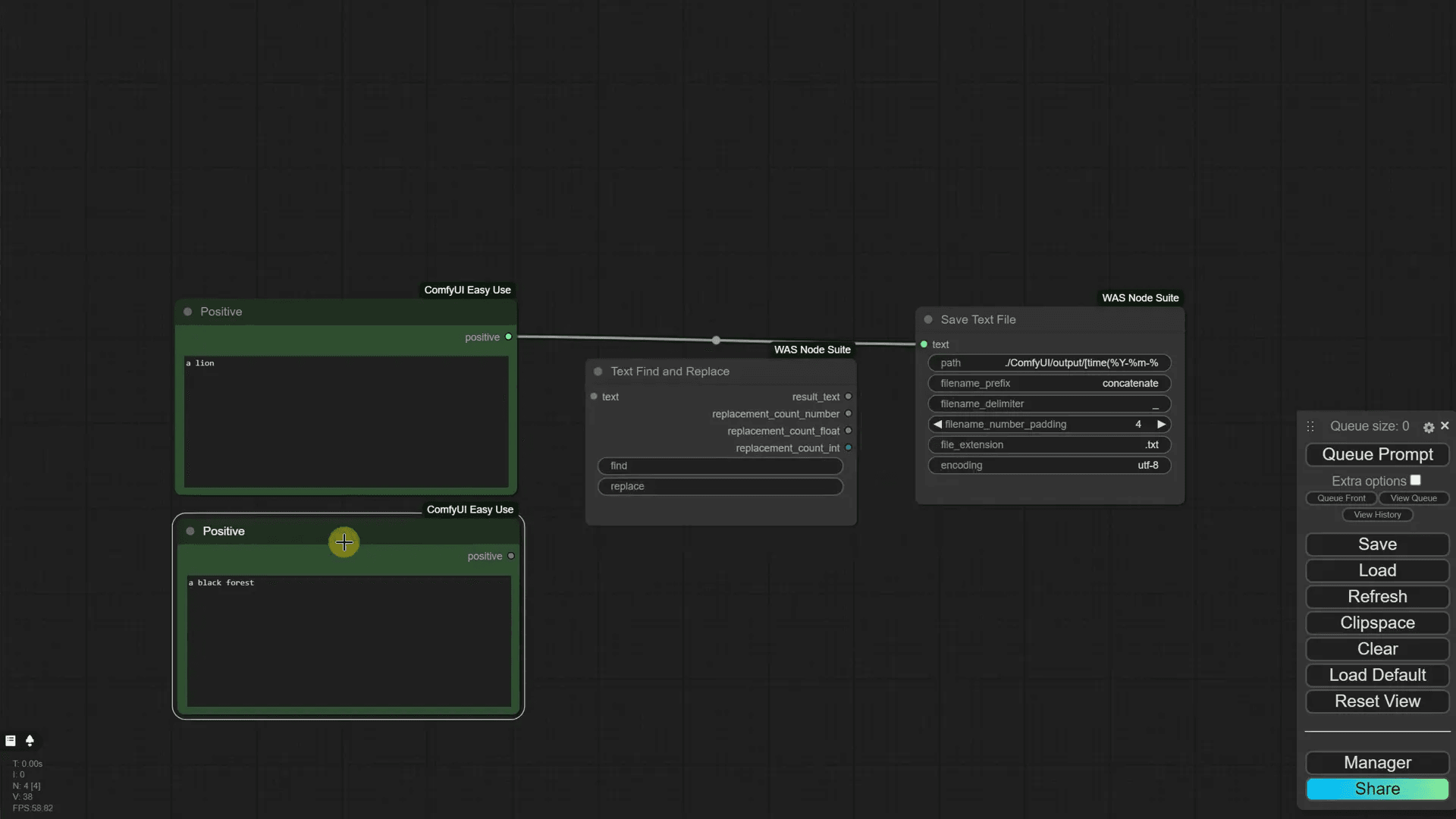
การค้นหาและแทนที่ข้อความ

นอกจากนี้ เรายังสามารถใช้ Node Text Find and Replace เพื่อค้นหาและแทนที่ข้อความได้:

  1. เพิ่ม Node Text Find and Replace เข้ามาใน Canvas
  2. กำหนดข้อความที่ต้องการค้นหาและข้อความที่ต้องการแทนที่

การใช้ Text Find and Replace Node

  1. เชื่อมต่อ Node นี้เข้ากับ Save Text File Node เพื่อบันทึกผลลัพธ์

ด้วยการใช้งานที่ง่ายและสะดวก Node เหล่านี้สามารถช่วยให้การจัดการข้อความใน ComfyUI มีประสิทธิภาพมากขึ้น

การอัปเดตการกำหนดค่าเพื่อสไตล์

การอัปเดตการกำหนดค่าสำหรับสไตล์ใน ComfyUI เป็นสิ่งสำคัญมาก เพื่อให้เราสามารถใช้งานฟังก์ชันใหม่ ๆ ได้อย่างมีประสิทธิภาพมากขึ้น ก่อนอื่นเราต้องทำการกำหนดค่าไฟล์ config สำหรับการใช้งานสไตล์ที่ดาวน์โหลดมา.

  1. ไปที่โฟลเดอร์ที่คุณติดตั้ง ComfyUI
  2. เปิดไฟล์ config ด้วย Notepad และค้นหาข้อความ web UI Styles

การเปิดไฟล์ config ใน Notepad

  1. เปลี่ยนค่า null เป็นเส้นทางที่คุณคัดลอกมาสำหรับสไตล์ที่ดาวน์โหลด
  2. บันทึกไฟล์และกลับไปที่ ComfyUI

หลังจากที่คุณบันทึกการเปลี่ยนแปลงแล้ว คุณต้องรีสตาร์ทโปรแกรมเพื่อให้การเปลี่ยนแปลงมีผล.

การรีสตาร์ท ComfyUI เพื่อให้การเปลี่ยนแปลงมีผล

การเลือกหลายสไตล์

การใช้ prompt multiple style selector ช่วยให้คุณสามารถเลือกสไตล์ได้ถึงสี่แบบในครั้งเดียว นี่คือวิธีการทำ:

  1. เพิ่ม prompt multiple style selector ลงใน Canvas
  2. เลือกสไตล์ที่ต้องการจากรายการที่แสดง

การเลือกหลายสไตล์ใน prompt multiple style selector

  1. เชื่อมต่อกับ Node ที่คุณต้องการใช้งาน

การเลือกหลายสไตล์ทำให้คุณสามารถสร้างผลลัพธ์ที่หลากหลายและน่าสนใจมากขึ้นได้อย่างง่ายดาย.

การจัดการสไตล์ใน Workflow

เมื่อคุณได้เลือกสไตล์แล้ว ให้ทำการเชื่อมต่อกับ Node อื่น ๆ ใน Workflow ของคุณ เพื่อให้สามารถสร้างผลลัพธ์ที่สมบูรณ์แบบได้:

  1. ใช้ Node Text Concatenate เพื่อรวมข้อความที่เกี่ยวข้องกับสไตล์
  2. เชื่อมต่อข้อความที่ได้จาก Node นี้ไปยัง Save Text File Node เพื่อบันทึกผลลัพธ์

การเชื่อมต่อ Text Concatenate กับ Save Text File Node

การจัดการสไตล์ใน Workflow จะทำให้ผลลัพธ์ที่ได้มีความหลากหลายมากยิ่งขึ้น.

SDXL Workflow กับสไตล์

การทำงานร่วมกับ SDXL Workflow ทำให้คุณสามารถใช้ประโยชน์จากฟังก์ชันการทำงานที่ซับซ้อนได้มากขึ้น มาดูกันว่าคุณจะใช้สไตล์ใน Workflow นี้ได้อย่างไร:

  1. โหลด Workflow พื้นฐานที่คุณต้องการใช้งาน
  2. เพิ่ม Node Text Encoder เพื่อจัดการกับข้อความที่คุณต้องการส่งเข้าไป

การเพิ่ม Text Encoder ใน SDXL Workflow

  1. เชื่อมต่อ Node นี้กับ Node อื่น ๆ ที่เกี่ยวข้องใน Workflow
  2. ทดสอบการทำงานด้วยการใช้สไตล์ที่เลือกเพื่อดูผลลัพธ์

การใช้ SDXL Workflow ร่วมกับสไตล์ที่หลากหลายจะทำให้คุณสามารถสร้างผลลัพธ์ที่มีเอกลักษณ์และน่าสนใจมากขึ้น.

การปรับแต่งสไตล์ใน SDXL

การปรับแต่งสไตล์ภายใน SDXL Workflow เป็นสิ่งสำคัญที่ช่วยให้คุณสามารถควบคุมผลลัพธ์ที่ได้:

  • เลือกสไตล์ที่คุณต้องการใช้และทำการปรับแต่งให้เหมาะสมกับข้อความ
  • ทดสอบการทำงานด้วยการใช้ค่าที่แตกต่างกันในสไตล์เพื่อดูผลลัพธ์ที่หลากหลาย
  • บันทึก Workflow ที่ปรับแต่งแล้วเพื่อใช้งานในอนาคต

การปรับแต่งสไตล์ใน SDXL Workflow จะช่วยให้คุณสามารถสร้างผลงานที่มีคุณภาพและตรงตามความต้องการของคุณได้อย่างมีประสิทธิภาพ.

การบีบอัด Workflow

การบีบอัด Workflow เป็นแนวทางที่ช่วยให้การจัดการข้อความและการสร้างผลลัพธ์มีประสิทธิภาพมากยิ่งขึ้น โดยเฉพาะเมื่อคุณต้องทำงานกับข้อมูลจำนวนมาก การใช้ Node ที่เหมาะสมและการจัดการการเชื่อมต่ออย่างมีระเบียบจะช่วยให้คุณสามารถลดขนาดของ Workflow ได้อย่างมีประสิทธิภาพ

วิธีการบีบอัด Workflow มีดังนี้:

  • ใช้ Node ที่มีฟังก์ชันการทำงานหลายอย่าง เช่น Text Concatenate Node ที่สามารถรวมข้อความและจัดการกับสไตล์ได้ในเวลาเดียวกัน

การใช้ Text Concatenate Node ในการบีบอัด Workflow

  • สร้างกลุ่ม Node ที่มีความสัมพันธ์กันและจัดระเบียบให้เรียบร้อยโดยใช้ฟังก์ชัน Group Nodes เพื่อให้การจัดการเป็นไปอย่างมีระเบียบ
  • กำหนดการเชื่อมต่อระหว่าง Node ให้ชัดเจนและง่ายต่อการเข้าใจ เพื่อไม่ให้เกิดความสับสนในขั้นตอนการทำงาน

การจัดระเบียบ Node ใน Workflow

การบีบอัด Workflow จะช่วยให้คุณสามารถลดเวลาในการทำงานและเพิ่มประสิทธิภาพในการสร้างผลลัพธ์ได้อย่างมีประสิทธิภาพมากขึ้น

ข้อดีของการบีบอัด Workflow

การบีบอัด Workflow มีข้อดีหลายประการที่คุณควรรู้:

  • ลดความยุ่งเหยิง: ช่วยให้ Workflow ของคุณดูเรียบร้อยและจัดระเบียบมากขึ้น
  • เพิ่มความเร็ว: การจัดการ Node ที่มีประสิทธิภาพจะช่วยให้ Workflow ทำงานได้เร็วขึ้น
  • ง่ายต่อการบำรุงรักษา: Workflow ที่มีระเบียบช่วยให้คุณสามารถแก้ไขหรือปรับปรุงได้ง่ายขึ้นในอนาคต

ตัวอย่างการบีบอัด Workflow

มาดูตัวอย่างการบีบอัด Workflow ที่ทำให้การทำงานกับข้อความและสไตล์มีประสิทธิภาพมากขึ้น:

  1. เริ่มต้นด้วยการสร้าง Node Text Concatenate และเชื่อมต่อกับ Node อื่น ๆ ที่คุณต้องการ
  2. เพิ่ม Node Save Text File เพื่อบันทึกข้อความที่ได้

ตัวอย่างการบีบอัด Workflow

  1. จัดกลุ่ม Node ที่เกี่ยวข้องกัน เช่น กลุ่มสำหรับข้อความเชิงบวกและกลุ่มสำหรับข้อความเชิงลบ

การใช้กลุ่ม Node จะทำให้ Workflow ของคุณมีความชัดเจนและเข้าใจง่ายขึ้น

คำถามที่พบบ่อย (FAQs)

1. การติดตั้ง Custom Nodes ต้องทำอย่างไร?

คุณสามารถติดตั้ง Custom Nodes ได้โดยไปที่ Custom Node Manager และค้นหา Node ที่คุณต้องการ จากนั้นคลิกติดตั้งและทำตามขั้นตอนที่แสดงบนหน้าจอ

2. Node Text Concatenate ใช้ทำอะไร?

Node Text Concatenate ใช้สำหรับรวมข้อความจากหลายแหล่งเข้าด้วยกัน โดยสามารถกำหนดตัวคั่นระหว่างข้อความได้ เช่น คอมม่า หรือเว้นวรรค

3. จะบันทึกข้อความที่สร้างขึ้นได้อย่างไร?

คุณสามารถบันทึกข้อความโดยเชื่อมต่อ Node Text Concatenate กับ Save Text File Node และกำหนดชื่อไฟล์และเส้นทางในการบันทึก

4. สามารถใช้หลายสไตล์ใน Workflow เดียวกันได้ไหม?

ได้ คุณสามารถใช้ prompt multiple style selector เพื่อเลือกหลายสไตล์ใน Workflow เดียวกันและสร้างผลลัพธ์ที่หลากหลาย

5. ถ้า Workflow มีความยุ่งเหยิงจะทำอย่างไร?

คุณสามารถใช้ฟังก์ชัน Group Nodes เพื่อจัดระเบียบ Node ที่เกี่ยวข้องและทำให้ Workflow ดูเรียบร้อยขึ้น

6. มีวิธีการแก้ไข Workflow ที่ซับซ้อนได้อย่างไร?

การบีบอัด Workflow และการจัดกลุ่ม Node จะช่วยให้คุณสามารถจัดการกับ Workflow ที่ซับซ้อนได้ง่ายขึ้น และทำให้การแก้ไขเป็นไปอย่างรวดเร็ว

Free Stuff!

Check out this really cool thing

Click me

 

Leave a Comment