ในบทความนี้เราจะสำรวจวิธีการติดตั้งและใช้งานเครื่องมือ Ollama เพื่อจัดการกับโมเดลภาษาใหญ่ต่างๆ ใน ComfyUI ซึ่งจะช่วยให้คุณสามารถสร้างคำสั่งจากข้อความหรือภาพได้อย่างมีประสิทธิภาพ.
สารบัญ
- ขั้นตอนที่ 1: ดาวน์โหลดและติดตั้ง Ollama
- ขั้นตอนที่ 2: เริ่มต้น Ollama และตรวจสอบโมเดล
- ขั้นตอนที่ 3: การค้นหาและติดตั้งโมเดลที่ต้องการ
- ขั้นตอนที่ 4: การสื่อสารกับโมเดลใน Ollama
- ขั้นตอนที่ 5: ติดตั้ง ComfyUI และการจัดการโหนด
- ขั้นตอนที่ 6: การใช้ AL Generate โหนด
- ขั้นตอนที่ 7: การใช้ AL Generate Advanced โหนด
- ขั้นตอนที่ 8: การทดสอบโมเดล Vision
- ขั้นตอนที่ 9: การปรับแต่งคำสั่งและการสร้างภาพ
- ขั้นตอนที่ 10: การบันทึกและการใช้เทมเพลต
- คำถามที่พบบ่อย
ขั้นตอนที่ 1: ดาวน์โหลดและติดตั้ง Ollama
เริ่มต้นด้วยการไปที่เว็บไซต์ Ollama เพื่อดาวน์โหลดเครื่องมือที่ใช้จัดการโมเดลภาษาใหญ่ต่างๆ เลือกระบบปฏิบัติการของคุณ เช่น Windows จากนั้นคลิกที่ปุ่มดาวน์โหลดและบันทึกไฟล์ไว้ที่ที่คุณสะดวก.

เมื่อดาวน์โหลดเสร็จแล้ว ให้ดับเบิลคลิกที่ไฟล์เพื่อเริ่มการติดตั้ง แล้วคลิกติดตั้งและรอให้เสร็จสิ้น หลังจากติดตั้งเสร็จ คุณจะเห็นไอคอนของ Ollama ในพื้นที่การแจ้งเตือน เพื่อแสดงว่า Ollama กำลังทำงานอยู่.

ขั้นตอนที่ 2: เริ่มต้น Ollama และตรวจสอบโมเดล
เมื่อคุณติดตั้ง Ollama เสร็จแล้ว ให้เปิดแอปโดยค้นหาในเมนูเริ่มต้น หากไม่เห็นอะไรเกิดขึ้นในตอนแรกก็ไม่ต้องกังวล เพราะ Ollama กำลังทำงานอยู่ในพื้นหลัง.

จากนั้นให้ไปที่หน้าโมเดลในเว็บไซต์ Ollama เพื่อดูโมเดลที่มีอยู่ คลิกที่แท็บโมเดลเพื่อเรียกดูตัวเลือกต่างๆ เช่น llama, Gemma, Mistral และโมเดลอื่น ๆ.

ขั้นตอนที่ 3: การค้นหาและติดตั้งโมเดลที่ต้องการ
คุณสามารถค้นหาโมเดลที่ต้องการได้โดยใช้ฟังก์ชันค้นหาหรือการกรองตามความนิยมและความใหม่ คุณสามารถคลิกที่โมเดลเพื่อดูข้อมูลเพิ่มเติมเกี่ยวกับเวอร์ชันต่างๆ และเลือกเวอร์ชันที่เหมาะสมกับความต้องการของคุณ.

เมื่อคุณเลือกโมเดลที่ต้องการแล้ว ให้คัดลอกคำสั่งการติดตั้งที่แสดงอยู่ จากนั้นเปิด Command Prompt และวางคำสั่งนั้นเพื่อติดตั้งโมเดล.

ขั้นตอนที่ 4: การสื่อสารกับโมเดลใน Ollama
เมื่อโมเดลติดตั้งเสร็จแล้ว คุณจะได้รับข้อความแนะนำให้ส่งข้อความเพื่อเริ่มการสื่อสารกับโมเดล คุณสามารถพิมพ์ข้อความเพื่อให้โมเดลตอบกลับได้.

การใช้คำสั่งต่างๆ เช่น “help” หรือ “exit” จะช่วยให้คุณควบคุมโมเดลได้อย่างมีประสิทธิภาพมากขึ้น. หากต้องการดูรายชื่อโมเดลที่ติดตั้งอยู่ คุณสามารถใช้คำสั่ง “Ollama list” ได้.

ขั้นตอนที่ 5: ติดตั้ง ComfyUI และการจัดการโหนด
หลังจากที่คุณได้ติดตั้ง Ollama เสร็จสิ้นแล้ว ให้เปิด ComfyUI และไปที่ตัวจัดการโหนด เพื่อค้นหาโหนด Ollama และติดตั้งมัน.

เมื่อการติดตั้งเสร็จสิ้น ให้ทำการรีสตาร์ท ComfyUI เพื่อให้การเปลี่ยนแปลงมีผล ถัดไปให้เคลียร์แคนวาสโดยใช้ปุ่มเคลียร์.

ขั้นตอนที่ 6: การใช้ AL Generate โหนด
สร้างโหนด AL Generate โดยดับเบิลคลิกที่แคนวาสและค้นหาโหนดนี้ จากนั้นเชื่อมต่อผลลัพธ์กับโหนด Show Any เพื่อดูผลลัพธ์ที่สร้างขึ้น.

คุณสามารถเพิ่มคำสั่งหรือข้อความที่ต้องการให้โมเดลสร้างได้ เมื่อคุณรันโหนดนี้ โมเดลจะให้ผลลัพธ์ตามคำสั่งที่คุณกำหนดไว้.

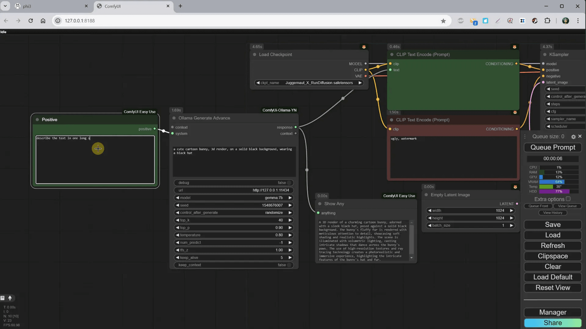
ขั้นตอนที่ 7: การใช้ AL Generate Advanced โหนด
ในการสร้างโหนด AL Generate Advanced ให้ดับเบิลคลิกที่แคนวาสและค้นหาโหนดนี้ จากนั้นเชื่อมต่อผลลัพธ์กับโหนด Show Any เพื่อดูผลลัพธ์ที่สร้างขึ้น.

โหนดนี้มีตัวเลือกมากมายที่ช่วยให้คุณสามารถปรับแต่งคำสั่งได้ดียิ่งขึ้น เมื่อคุณรันโหนดนี้ โมเดลจะให้ผลลัพธ์ตามคำสั่งที่คุณกำหนดไว้.

ขั้นตอนที่ 8: การทดสอบโมเดล Vision
เมื่อคุณได้ติดตั้งโมเดล Vision แล้ว ให้สร้างโหนด AL Vision โดยเชื่อมต่อกับโหนด Load Image เพื่อโหลดภาพที่คุณต้องการวิเคราะห์.

เมื่อรันโหนดนี้ โมเดลจะให้รายละเอียดเกี่ยวกับภาพ เช่น คำบรรยายหรือคำถามที่คุณสามารถถามเกี่ยวกับภาพนั้นได้.

ขั้นตอนที่ 9: การปรับแต่งคำสั่งและการสร้างภาพ
การปรับแต่งคำสั่งเป็นสิ่งสำคัญในการสร้างภาพที่มีคุณภาพสูงขึ้น คุณสามารถเพิ่มรายละเอียดในคำสั่ง เพื่อให้โมเดลเข้าใจความต้องการของคุณได้ดียิ่งขึ้น.

การทดลองกับคำสั่งที่แตกต่างกัน เช่น การใช้คำที่เฉพาะเจาะจง จะช่วยให้ได้ผลลัพธ์ที่ตรงตามความคาดหวังมากขึ้น.

ขั้นตอนที่ 10: การบันทึกและการใช้เทมเพลต
เมื่อคุณสร้างโหนดและตั้งค่าต่างๆ เสร็จแล้ว คุณสามารถบันทึกการตั้งค่าเหล่านี้เป็นเทมเพลตได้ โดยเลือกโหนดที่ต้องการและคลิกขวาเพื่อบันทึกเป็นเทมเพลต.

การใช้เทมเพลตช่วยให้คุณสามารถนำกลับมาใช้ใหม่ได้อย่างรวดเร็วในโปรเจกต์ถัดไป โดยไม่ต้องตั้งค่าใหม่ทั้งหมด.

คำถามที่พบบ่อย
- ฉันจะทำอย่างไรหากโมเดลไม่ทำงาน? ตรวจสอบให้แน่ใจว่าโมเดลที่คุณเลือกติดตั้งอย่างถูกต้องและกำลังทำงานอยู่ในพื้นหลัง.
- สามารถใช้โมเดลหลายตัวพร้อมกันได้หรือไม่? ใช่, แต่คุณต้องระวังเรื่องการใช้ทรัพยากรของเครื่องคอมพิวเตอร์.
- มีวิธีการปรับแต่งผลลัพธ์ที่ดีกว่าหรือไม่? การทดลองปรับคำสั่งและการตั้งค่าต่างๆ ในโหนดจะช่วยเพิ่มคุณภาพของผลลัพธ์.

