ในบทความนี้เราจะสำรวจวิธีการใช้งาน Stable Diffusion 3 Medium บน ComfyUI โดยจะมีการแนะนำวิธีดาวน์โหลดโมเดล การตั้งค่าที่แนะนำ และการเปรียบเทียบประสิทธิภาพของโมเดลต่างๆ เพื่อให้คุณสามารถใช้เครื่องมือเหล่านี้ได้อย่างมีประสิทธิภาพ.
Table of Contents
- ขั้นตอนที่ 1: อัปเดต ComfyUI
- ขั้นตอนที่ 2: ดาวน์โหลดโมเดล Stable Diffusion 3
- ขั้นตอนที่ 3: เลือกโมเดลที่เหมาะสม
- ขั้นตอนที่ 4: ตั้งค่า KSampler สำหรับ SD3 Medium
- ขั้นตอนที่ 5: ทดสอบการทำงานของโมเดล
- ขั้นตอนที่ 6: เปรียบเทียบผลลัพธ์ระหว่างโมเดล
- ขั้นตอนที่ 7: การสร้างการเชื่อมต่อระหว่าง Prompt และ Seed
- ขั้นตอนที่ 8: การสร้างและจัดการ Workflow หลายๆ โมเดล
- ขั้นตอนที่ 9: เปรียบเทียบกับโมเดล SDXL
- ขั้นตอนที่ 10: สรุปและแนวทางการเลือกโมเดล
- คำถามที่พบบ่อย
ขั้นตอนที่ 1: อัปเดต ComfyUI
เริ่มต้นด้วยการอัปเดต ComfyUI ของคุณให้เป็นเวอร์ชันล่าสุด เพื่อให้สามารถใช้งาน Stable Diffusion 3 Medium ได้อย่างราบรื่น ให้คลิกที่เมนูจัดการ (Manager) และเลือกปุ่มที่เขียนว่า “อัปเดตทั้งหมด” (Update All) หลังจากนั้นจะมีข้อความแจ้งเตือนให้คุณคลิกที่ปุ่ม “รีสตาร์ท” (Restart) เพื่อเริ่มต้น ComfyUI ใหม่อีกครั้ง
ขั้นตอนที่ 2: ดาวน์โหลดโมเดล Stable Diffusion 3
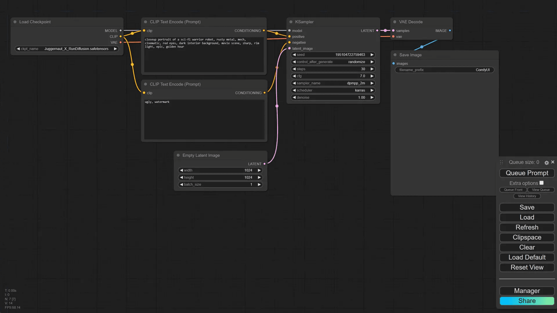
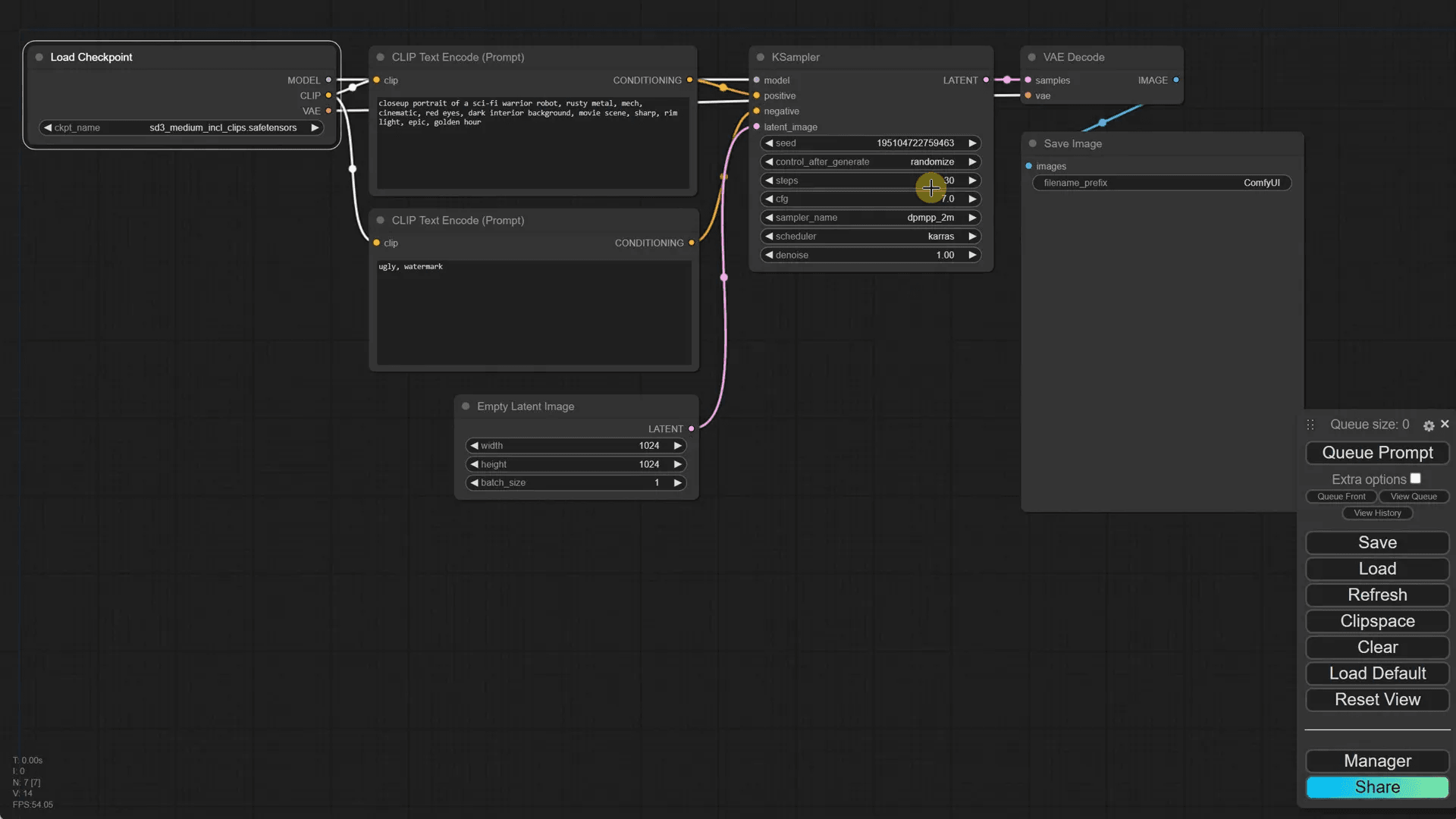
หลังจากที่คุณอัปเดต ComfyUI เสร็จแล้ว ขั้นตอนถัดไปคือการดาวน์โหลดโมเดล Stable Diffusion 3 คุณสามารถทำได้โดยการเข้าไปที่เว็บไซต์ Civit AI และค้นหา “Stable Diffusion 3” จะมีโมเดลหลายเวอร์ชันให้เลือกดาวน์โหลด

ขั้นตอนที่ 3: เลือกโมเดลที่เหมาะสม
ในเว็บไซต์ Civit AI คุณจะพบกับโมเดลที่แตกต่างกัน โดยแต่ละโมเดลมีคุณสมบัติและขนาดที่แตกต่างกัน ตัวอย่างเช่น โมเดล sd3 medium จะไม่มี text encoders ในขณะที่โมเดลอื่นๆ อาจมี Clip หรือ T5X XL text encoder

ขั้นตอนที่ 4: ตั้งค่า KSampler สำหรับ SD3 Medium
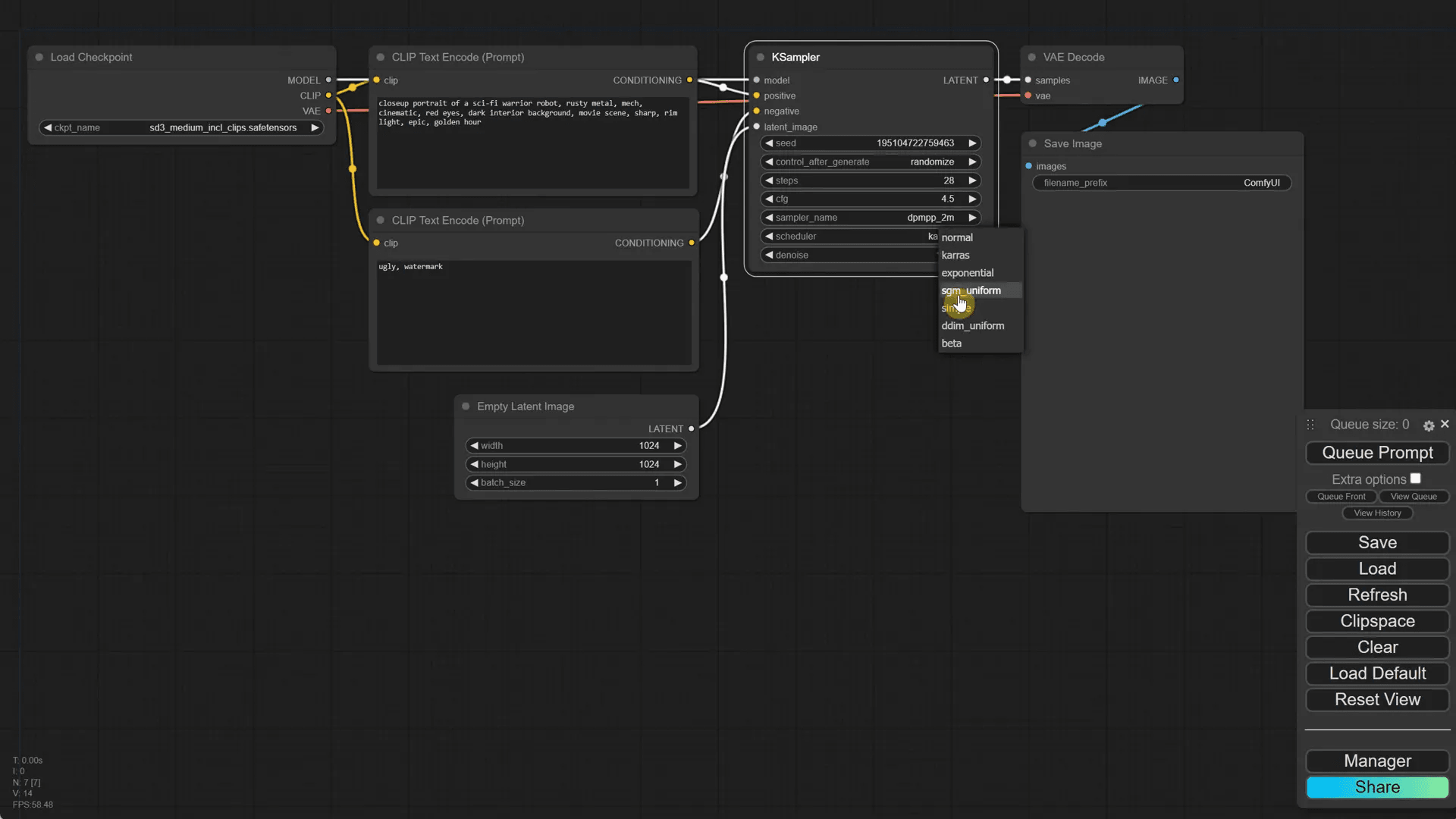
เมื่อดาวน์โหลดโมเดลเรียบร้อยแล้ว คุณจะต้องตั้งค่า KSampler สำหรับ SD3 Medium โดยใช้ค่าที่แนะนำ เช่น สำหรับจำนวนขั้นตอน (Steps) สามารถตั้งค่าเป็น 28 หรือ 30 ค่า CFG ควรตั้งไว้ที่ 4.5 และเลือก Sampler เป็น DPM Plus+ 2m

ขั้นตอนที่ 5: ทดสอบการทำงานของโมเดล
ในการทดสอบการทำงานของโมเดล ให้คุณคลิกที่ Q prompt เพื่อเริ่มการสร้างภาพ คุณสามารถดูผลลัพธ์ และหากมีปัญหาเกิดขึ้น ให้ตรวจสอบการตั้งค่าของโมเดลและ KSampler อีกครั้ง

ขั้นตอนที่ 6: เปรียบเทียบผลลัพธ์ระหว่างโมเดล
เพื่อให้ได้ผลลัพธ์ที่แม่นยำมากขึ้น คุณควรทำการเปรียบเทียบระหว่างโมเดลต่างๆ โดยใช้ seed เดียวกันและ prompt เดียวกันในการสร้างภาพ เมื่อคุณได้ผลลัพธ์แล้ว ให้ตรวจสอบความแตกต่างของคุณภาพและรายละเอียดในภาพที่สร้างขึ้น

ขั้นตอนที่ 7: การสร้างการเชื่อมต่อระหว่าง Prompt และ Seed
ในการทำงานร่วมกับโมเดล SD3 Medium คุณจะต้องสร้างการเชื่อมต่อระหว่าง prompt และ seed เพื่อให้คุณสามารถควบคุมผลลัพธ์ได้อย่างมีประสิทธิภาพ โดยเริ่มจากการคลิกขวาที่ positive prompt จากนั้นเลือก “แปลง widget เป็น input” และเลือก “แปลงข้อความเป็น input” การทำเช่นนี้จะช่วยให้คุณสามารถเชื่อมต่อข้อมูลจาก node อื่นๆ ได้อย่างสะดวก

การตั้งค่า Negative Prompt
ทำแบบเดียวกันกับ negative prompt โดยการแปลงเป็น input และเชื่อมต่อกับ node ที่เรียกว่า Primitive ซึ่งจะเป็นที่ที่คุณสามารถเพิ่มข้อความ negative prompt ได้

ขั้นตอนที่ 8: การสร้างและจัดการ Workflow หลายๆ โมเดล
เมื่อคุณได้ตั้งค่า prompt และ seed เสร็จเรียบร้อยแล้ว ขั้นตอนถัดไปคือการสร้าง workflow ที่สามารถทำงานได้กับหลายโมเดลพร้อมกัน คุณสามารถทำได้โดยการคัดลอก node ทั้งหมดใน workflow ปัจจุบันแล้ววางลงใน workflow ใหม่เพื่อให้สามารถทำการเปรียบเทียบผลลัพธ์ได้อย่างมีประสิทธิภาพ

การปรับแต่ง Workflow สำหรับแต่ละโมเดล
คุณสามารถปรับแต่งการตั้งค่า KSampler สำหรับแต่ละโมเดลได้ตามต้องการ โดยการตั้งค่าที่เหมาะสมจะช่วยให้คุณได้ผลลัพธ์ที่ดีที่สุดจากแต่ละโมเดล

ขั้นตอนที่ 9: เปรียบเทียบกับโมเดล SDXL
การเปรียบเทียบโมเดล SD3 Medium กับโมเดล SDXL จะช่วยให้คุณเห็นความแตกต่างในด้านคุณภาพและรายละเอียด โดยคุณสามารถตั้งค่า workflow ใหม่เพื่อให้มีทั้งโมเดล SD3 และ SDXL ทำงานพร้อมกันในเวลาเดียวกัน

การวิเคราะห์ผลลัพธ์
เมื่อคุณได้สร้าง workflow สำหรับทั้งสองโมเดลแล้ว คุณจะสามารถเห็นความแตกต่างในด้านคุณภาพของภาพที่สร้างขึ้น เช่น ความละเอียดของรายละเอียดและการเข้าใจ prompt ที่แตกต่างกัน

ขั้นตอนที่ 10: สรุปและแนวทางการเลือกโมเดล
เมื่อทำการเปรียบเทียบโมเดลต่างๆ เสร็จแล้ว คุณควรพิจารณาว่าโมเดลไหนเหมาะสมที่สุดสำหรับการใช้งานของคุณ โมเดล SD3 Medium อาจมีความเหมาะสมสำหรับภาพที่ต้องการความละเอียดสูง ขณะที่ SDXL อาจเหมาะสำหรับการสร้างภาพที่มีรายละเอียดมากขึ้นในบางกรณี

คำถามที่พบบ่อย
- Q: โมเดล SD3 Medium เหมาะสำหรับการใช้งานแบบไหน?
A: โมเดล SD3 Medium เหมาะสำหรับการสร้างภาพที่ต้องการความละเอียดสูงและคุณภาพที่ดี - Q: ควรเลือกโมเดลไหนถ้าเครื่องไม่รองรับ?
A: หากเครื่องของคุณมี RAM น้อย ควรเลือกโมเดลที่มีขนาดเล็กกว่า เช่น โมเดล 5GB - Q: การเปรียบเทียบโมเดลต่างๆ มีผลอย่างไร?
A: การเปรียบเทียบจะช่วยให้คุณเข้าใจความแตกต่างในผลลัพธ์ และเลือกโมเดลที่เหมาะสมกับความต้องการของคุณมากที่สุด

