เรียนรู้วิธีการดาวน์โหลดและใช้งานไฟล์ CSV ที่มีสไตล์ศิลปะมากกว่า 300 สไตล์ใน ComfyUI ในบทความนี้ เราจะแนะนำขั้นตอนต่างๆ ตั้งแต่การดาวน์โหลดไฟล์ไปจนถึงการรวมหลายสไตล์ศิลปะเข้าด้วยกันเพื่อสร้างภาพที่เป็นเอกลักษณ์.
สารบัญ
- ขั้นตอนที่ 1: แนะนำ
- ขั้นตอนที่ 2: การดาวน์โหลดไฟล์สไตล์
- ขั้นตอนที่ 3: การตั้งค่าเวิร์กโฟลว์
- ขั้นตอนที่ 4: การใช้งานไฟล์สไตล์
- ขั้นตอนที่ 5: การทำให้ส่วนติดต่อผู้ใช้เรียบง่ายขึ้น
- ขั้นตอนที่ 6: รับเวิร์กโฟลว์
- ขั้นตอนที่ 7: การรวมหลายสไตล์ศิลปะ
- ขั้นตอนที่ 8: เคล็ดลับเพิ่มเติมในการใช้สไตล์
- ขั้นตอนที่ 9: การแก้ไขปัญหาที่พบบ่อย
- คำถามที่พบบ่อย (FAQ)
ขั้นตอนที่ 1: แนะนำ
ในบทความนี้ เราจะมาพูดถึงวิธีการดาวน์โหลดและใช้งานไฟล์สไตล์ศิลปะที่มีมากกว่า 300 สไตล์ใน ComfyUI โดยจะมีการแนะนำวิธีการตั้งค่าและการใช้งานอย่างละเอียด เพื่อให้คุณสามารถสร้างงานศิลปะที่มีเอกลักษณ์เฉพาะตัวได้อย่างง่ายดาย
ขั้นตอนที่ 2: การดาวน์โหลดไฟล์สไตล์
การเริ่มต้นด้วยการดาวน์โหลดไฟล์ CSV ที่มีสไตล์ศิลปะมากมายเป็นสิ่งที่สำคัญ คุณสามารถดาวน์โหลดไฟล์นี้ได้จาก styles.csv – Google Drive. หลังจากดาวน์โหลดแล้ว ให้เก็บไฟล์นี้ไว้ในโฟลเดอร์ ComfyUI ของคุณ

ขั้นตอนที่ 3: การตั้งค่าเวิร์กโฟลว์
หลังจากที่คุณได้ดาวน์โหลดไฟล์สไตล์แล้ว ให้เปิด ComfyUI และตั้งค่าเวิร์กโฟลว์พื้นฐานที่คุณต้องการใช้ โดยสามารถดาวน์โหลดเวิร์กโฟลว์พื้นฐานจาก Discord ของเราได้
การสร้างการเชื่อมต่อระหว่างโหนด
เมื่อคุณมีเวิร์กโฟลว์แล้ว ให้เริ่มสร้างการเชื่อมต่อระหว่างโหนดต่าง ๆ โดยการคัดลอกและวางโหนดที่เกี่ยวข้องกับข้อความและสไตล์ที่คุณต้องการใช้งาน

ขั้นตอนที่ 4: การใช้งานไฟล์สไตล์
เมื่อคุณตั้งค่าเวิร์กโฟลว์เรียบร้อยแล้ว ขั้นตอนถัดไปคือการใช้งานไฟล์สไตล์ที่ดาวน์โหลดมา คุณจะต้องค้นหาโหนดที่เรียกว่า “โหลดสไตล์” และเชื่อมต่อกับโหนดที่เกี่ยวข้องกับการสร้างภาพ
การเชื่อมต่อโหนดการโหลดสไตล์
เมื่อคุณได้โหลดไฟล์ CSV สไตล์แล้ว คุณจะเห็นรายชื่อสไตล์ที่มีอยู่ในไฟล์นี้ คุณสามารถเลือกสไตล์ที่ต้องการและนำไปใช้ในการสร้างภาพได้ทันที

ขั้นตอนที่ 5: การทำให้ส่วนติดต่อผู้ใช้เรียบง่ายขึ้น
เพื่อให้การสร้างภาพของคุณไม่ยุ่งเหยิง คุณสามารถจัดระเบียบโหนดทั้งหมดให้เป็นกลุ่มเดียว โดยเลือกโหนดทั้งหมดและเลือก “แปลงเป็นโหนดกลุ่ม” ซึ่งจะทำให้หน้าตาของเวิร์กโฟลว์ดูเรียบร้อยและง่ายต่อการใช้งาน

การปรับแต่งชื่อและลำดับของโหนด
คุณสามารถปรับแต่งชื่อของโหนดต่าง ๆ เพื่อให้เข้าใจง่ายขึ้น นอกจากนี้ยังสามารถจัดเรียงลำดับของโหนดเพื่อให้เหมาะสมกับการทำงานของคุณได้

ขั้นตอนที่ 6: รับเวิร์กโฟลว์
หลังจากที่คุณได้ดาวน์โหลดไฟล์ CSV และตั้งค่าเวิร์กโฟลว์พื้นฐานเรียบร้อยแล้ว ขั้นตอนถัดไปคือการรับเวิร์กโฟลว์ที่มีประสิทธิภาพเพื่อใช้งานกับสไตล์ศิลปะที่คุณเลือก คุณสามารถดาวน์โหลดเวิร์กโฟลว์เพิ่มเติมจาก Discord ของเราได้ ซึ่งจะมีการอัปเดตเวิร์กโฟลว์ใหม่ ๆ และตัวอย่างการสร้างสรรค์งานศิลปะที่แตกต่างกัน

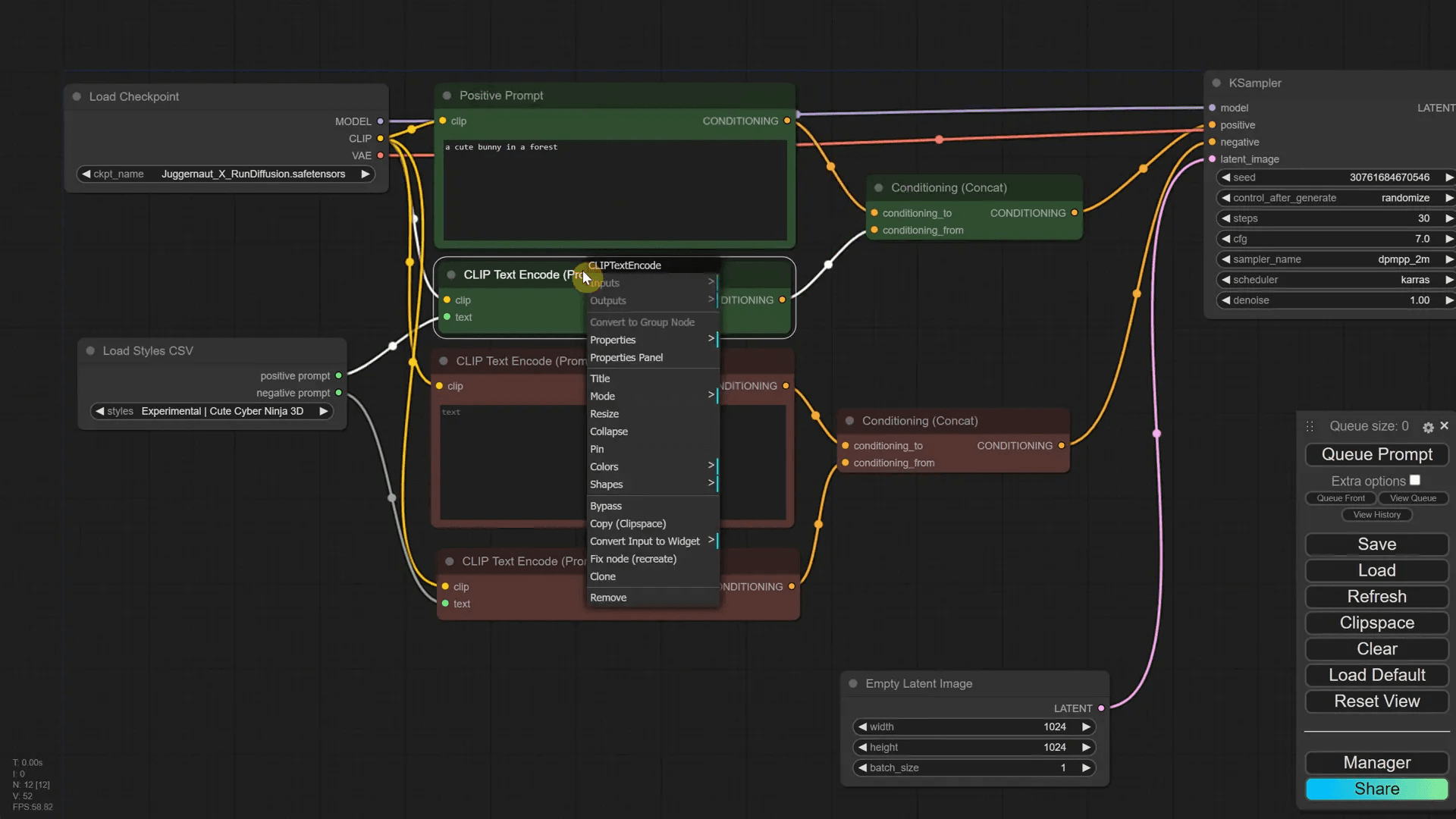
ขั้นตอนที่ 7: การรวมหลายสไตล์ศิลปะ
การรวมหลายสไตล์ศิลปะเข้าด้วยกันสามารถสร้างผลลัพธ์ที่น่าทึ่งได้ คุณสามารถทำได้โดยการสร้างโหนดใหม่สำหรับแต่ละสไตล์ที่คุณต้องการใช้ และใช้โหนด conditioning concat เพื่อรวมพวกเขาเข้าด้วยกัน

การสร้างโหนดสไตล์ใหม่
เริ่มต้นด้วยการคัดลอกโหนดที่มีอยู่และเปลี่ยนชื่อให้เป็นสไตล์ที่คุณต้องการ แล้วเชื่อมต่อโหนดสไตล์ใหม่เข้ากับโหนด K sampler โดยใช้การเชื่อมต่อที่เหมาะสม

การจัดการกับการเชื่อมต่อ
คุณจะต้องจัดการกับการเชื่อมต่อเพื่อให้แน่ใจว่าแต่ละสไตล์ที่คุณเลือกจะทำงานร่วมกันได้อย่างราบรื่น โดยอาจมีการปรับเปลี่ยนลำดับการเชื่อมต่อเพื่อให้ได้ผลลัพธ์ที่ดีที่สุด

ขั้นตอนที่ 8: เคล็ดลับเพิ่มเติมในการใช้สไตล์
เมื่อคุณได้ทดลองใช้สไตล์ศิลปะต่าง ๆ แล้ว คุณอาจต้องการปรับแต่งเพิ่มเติมเพื่อให้ได้ผลลัพธ์ที่ดียิ่งขึ้น นี่คือเคล็ดลับบางประการที่อาจช่วยได้:
- ทดลองกับคำบรรยาย: การเปลี่ยนแปลงคำบรรยายในโหนดของคุณสามารถทำให้เกิดการเปลี่ยนแปลงที่น่าทึ่งในผลลัพธ์
- ใช้สไตล์ที่แตกต่างกัน: การรวมสไตล์จากหมวดหมู่ที่แตกต่างกันสามารถสร้างความแปลกใหม่และน่าสนใจ
- ปรับค่าพารามิเตอร์: คุณสามารถปรับค่าพารามิเตอร์ในโหนดต่าง ๆ เพื่อควบคุมผลลัพธ์ที่ได้

ขั้นตอนที่ 9: การแก้ไขปัญหาที่พบบ่อย
ในขณะที่คุณทำงานกับ ComfyUI คุณอาจพบปัญหาบางอย่าง นี่คือวิธีแก้ไขที่อาจช่วยคุณได้:
- ปัญหาการเชื่อมต่อโหนด: ตรวจสอบให้แน่ใจว่าโหนดทั้งหมดเชื่อมต่อกันอย่างถูกต้อง หากมีการแจ้งเตือนเกี่ยวกับการเชื่อมต่อ ให้กลับไปตรวจสอบลำดับการเชื่อมต่อ
- ไม่สามารถโหลดสไตล์: ตรวจสอบว่าไฟล์ CSV ถูกวางในโฟลเดอร์ที่ถูกต้องและชื่อไฟล์ถูกต้อง
- ผลลัพธ์ไม่ตรงตามที่คาดหวัง: ลองเปลี่ยนแปลงคำบรรยายหรือสไตล์ เพื่อดูว่าผลลัพธ์ที่ได้มีการเปลี่ยนแปลงหรือไม่

คำถามที่พบบ่อย (FAQ)
1. ฉันสามารถใช้สไตล์ศิลปะในรูปแบบอื่นได้หรือไม่?
ใช่ คุณสามารถใช้สไตล์ศิลปะในรูปแบบอื่น ๆ ได้ เช่น การสร้างภาพ 3D หรือการออกแบบตัวละคร เพียงแค่ปรับคำบรรยายให้เหมาะสมกับสไตล์ที่คุณเลือก
2. ฉันจะหาสไตล์ใหม่ ๆ ได้จากที่ไหน?
คุณสามารถค้นหาสไตล์ใหม่ ๆ ได้จาก Discord ของเรา ซึ่งมีการอัปเดตและแชร์สไตล์ใหม่ ๆ อยู่เสมอ
3. ฉันจะทำอย่างไรถ้าฉันมีปัญหากับการติดตั้ง?
หากคุณมีปัญหากับการติดตั้งให้ลองถอนการติดตั้งแล้วติดตั้งใหม่อีกครั้ง นอกจากนี้คุณยังสามารถขอความช่วยเหลือจากชุมชนใน Discord ได้เช่นกัน


