ในบทความนี้ เราจะสำรวจพื้นฐานของ ComfyUI TXT2IMG Basics ซึ่งจะช่วยให้คุณเข้าใจการทำงานของการแปลงข้อความเป็นภาพ รวมถึงเทคนิคในการสร้างภาพ การจัดการหลายกระบวนการทำงานพร้อมกัน และการปรับปรุงอินเทอร์เฟซเพื่อให้ดูสะอาดตา
สารบัญ
- การตั้งค่า KSampler – Seed, Steps, CFG
- การใช้ Batch Processing
- การเปลี่ยน UI, การสร้างและจัดการ Group Node
- เคล็ดลับสำหรับการทำงานที่ซับซ้อนมากขึ้น
- การสำรวจการควบคุมหลังการสร้างภาพ
- การปรับค่าจำนวน Steps และค่า CFG
- การใช้ฟีเจอร์ Auto Queue
- การจัดระเบียบ Workflow ของคุณ
- การจัดการหลายกระบวนการทำงานพร้อมกัน
- การข้าม Group Nodes
- การสร้างและจัดการ K Sampler Nodes หลายตัว
- ข้อคิดสุดท้ายและแนวปฏิบัติที่ดีที่สุด
- คำถามที่พบบ่อย (FAQ)
การตั้งค่า KSampler – Seed, Steps, CFG
ในส่วนนี้เราจะมาพูดถึงการตั้งค่าที่สำคัญใน KSampler ซึ่งมีผลต่อการสร้างภาพจากข้อความที่คุณกำหนด โดยเฉพาะค่า Seed, จำนวน Steps และค่า CFG
Seed: จุดเริ่มต้นของการสร้างภาพ
Seed เป็นตัวเลขเฉพาะที่กำหนดจุดเริ่มต้นของกระบวนการสุ่มที่ใช้ในการสร้างภาพจากโมเดล โดยการใช้ Seed เดิมกับการตั้งค่าเดียวกันจะทำให้ได้ภาพเดียวกันทุกครั้งที่สร้าง แต่การเปลี่ยนค่า Seed จะทำให้ได้ภาพที่แตกต่างกัน แม้จะใช้การตั้งค่าอื่นๆ เหมือนเดิม

การควบคุม Seed หลังการสร้าง
เมื่อคุณตั้งค่า Seed เป็นแบบ randomized คุณสามารถสร้างภาพได้หลายภาพในแต่ละครั้ง โดยแต่ละภาพจะมี Seed ที่แตกต่างกัน ซึ่งช่วยให้คุณได้ภาพที่หลากหลายมากขึ้น

Steps: การปรับปรุงรายละเอียดของภาพ
จำนวน Steps หมายถึงจำนวนการวนรอบที่โมเดลใช้ในการสร้างหรือปรับปรุงภาพ โดยการเพิ่มจำนวน Steps จะทำให้ภาพมีรายละเอียดมากขึ้น แต่จะใช้เวลานานขึ้นในการสร้าง

ค่า CFG: การควบคุมความแม่นยำของภาพ
CFG (Classifier Free Guidance) เป็นค่าอีกหนึ่งที่สำคัญที่มีผลต่อความแม่นยำของภาพ หากค่า CFG ต่ำ โมเดลจะมีอิสระในการสร้างภาพมากขึ้นซึ่งอาจทำให้ได้ภาพที่หลากหลายและสร้างสรรค์ แต่ไม่ตรงตามคำอธิบายมากนัก

การตั้งค่าและปรับค่าใน KSampler
- คุณสามารถคลิกที่ค่า Seed, Steps หรือ CFG เพื่อเปลี่ยนแปลงได้ง่ายๆ
- ทั้งนี้ยังสามารถใช้ Slider หรือปุ่มลูกศรซ้าย-ขวาเพื่อปรับค่าได้
- การเลือกใช้ค่า Seed แบบ incremental จะช่วยให้คุณสามารถเพิ่ม Seed ทีละหนึ่งเมื่อสร้างภาพใหม่

การสร้างภาพด้วย Batch Processing
การใช้ Batch Processing จะช่วยให้คุณสามารถสร้างภาพจำนวนมากในเวลาเดียวกัน ซึ่งจะประหยัดเวลาและมีประสิทธิภาพมากกว่าการสร้างภาพทีละภาพ

การใช้ Batch Processing
Batch Processing เป็นวิธีที่มีประสิทธิภาพในการสร้างภาพจำนวนมากในครั้งเดียว โดยคุณสามารถตั้งค่าจำนวนภาพที่ต้องการสร้างใน KSampler ได้
การตั้งค่าขนาด Batch
คุณสามารถตั้งค่าขนาด Batch ได้ในส่วนของ Empty Latent Image โดยการตั้งค่าขนาด Batch จะช่วยให้คุณสามารถสร้างภาพได้หลายภาพพร้อมกัน

การดูภาพใน Batch
เมื่อคุณสร้างภาพใน Batch คุณสามารถดูภาพทั้งหมดในหน้าต่างเดียวได้โดยการปิดการแสดงผลภาพเดี่ยว

ประโยชน์ของการใช้ Batch Processing
- สามารถสร้างภาพได้รวดเร็วขึ้น
- ประหยัดเวลาในการสร้างภาพ
- ช่วยให้คุณสามารถเปรียบเทียบภาพที่สร้างในครั้งเดียวได้ง่ายขึ้น

การเปลี่ยน UI, การสร้างและจัดการ Group Node
การจัดการ UI และการจัดกลุ่ม Node เป็นสิ่งสำคัญในการทำให้การทำงานของคุณเป็นระเบียบและเข้าใจง่ายขึ้น
การสร้าง Group Node
คุณสามารถสร้าง Group Node โดยการเลือก Node หลายๆ ตัวแล้วคลิกขวาเพื่อเลือก “Convert to Group Node” ซึ่งจะช่วยให้การจัดการ Node ง่ายขึ้น

การจัดการ Group Node
เมื่อคุณสร้าง Group Node แล้ว คุณสามารถจัดการ Node ภายใน Group ได้ง่ายขึ้น เช่น การเปลี่ยนลำดับของ Node หรือการซ่อนตัวเลือกที่ไม่ต้องการ

การซ่อนตัวเลือกที่ไม่จำเป็น
คุณสามารถซ่อนตัวเลือกที่ไม่จำเป็นใน Node ได้ โดยไม่ทำให้คุณสมบัติของ Node นั้นๆ หายไป ซึ่งจะทำให้ UI ดูสะอาดตาขึ้น

เคล็ดลับสำหรับการทำงานที่ซับซ้อนมากขึ้น
เมื่อคุณเริ่มคุ้นเคยกับการทำงานใน ComfyUI TXT2IMG Basics คุณอาจต้องการนำไปใช้ในกระบวนการที่ซับซ้อนมากขึ้น
การสร้าง Workflow ที่ซับซ้อน
คุณสามารถสร้าง Workflow ที่ซับซ้อนได้โดยการรวม Node หลายๆ ตัวเข้าด้วยกัน และจัดการการเชื่อมต่อระหว่าง Node เพื่อให้ได้ผลลัพธ์ที่ต้องการ

การทดสอบค่าและการปรับเปลี่ยน
การทดสอบค่าต่างๆ เป็นวิธีที่ดีในการค้นหาค่าที่เหมาะสมที่สุดสำหรับการสร้างภาพของคุณ คุณสามารถปรับเปลี่ยนค่า Seed, Steps, และ CFG เพื่อดูผลลัพธ์ที่แตกต่างกัน

การเรียนรู้จากการทำผิดพลาด
การทำผิดพลาดเป็นส่วนหนึ่งของการเรียนรู้ คุณสามารถเรียนรู้จากข้อผิดพลาดที่เกิดขึ้นและปรับปรุง Workflow ของคุณให้ดีขึ้นในอนาคต

การสำรวจการควบคุมหลังการสร้างภาพ
การควบคุมหลังการสร้างเป็นฟีเจอร์ที่ช่วยให้คุณสามารถจัดการภาพที่สร้างขึ้นได้อย่างมีประสิทธิภาพ โดยการตั้งค่าที่เหมาะสมสามารถส่งผลต่อคุณภาพและความหลากหลายของภาพที่ได้

การเพิ่มจำนวนงานในคิว
คุณสามารถเพิ่มงานหลายงานในคิวได้ โดยการคลิกที่ปุ่มคิวงาน เมื่อคุณต้องการสร้างภาพหลายภาพในเวลาเดียวกัน ฟีเจอร์นี้เหมาะสำหรับกระบวนการที่ใช้เวลานาน

การตั้งค่า Auto Queue
การเปิดใช้งาน Auto Queue จะช่วยให้กระบวนการสร้างภาพดำเนินต่อไปโดยอัตโนมัติ เมื่อคุณคลิกปุ่มคิว ฟีเจอร์นี้ช่วยให้คุณไม่ต้องคลิกหลายครั้งเพื่อสร้างภาพต่อไป

การปรับค่าจำนวน Steps และค่า CFG
การปรับค่าจำนวน Steps และค่า CFG เป็นวิธีที่มีประสิทธิภาพในการควบคุมคุณภาพของภาพที่สร้างขึ้น โดยการเปลี่ยนแปลงค่าต่างๆ จะมีผลต่อรายละเอียดและความแม่นยำของภาพ

การปรับจำนวน Steps
จำนวน Steps หมายถึงจำนวนการวนรอบที่โมเดลใช้ในการสร้างหรือปรับปรุงภาพ การเพิ่มจำนวน Steps จะทำให้ภาพมีรายละเอียดมากขึ้น แต่จะใช้เวลานานขึ้นในการสร้าง

การปรับค่า CFG
ค่า CFG (Classifier Free Guidance) เป็นอีกหนึ่งค่าที่สำคัญที่มีผลต่อความแม่นยำของภาพ ค่า CFG ที่สูงจะช่วยให้โมเดลสร้างภาพที่ตรงตามคำอธิบายมากขึ้น แต่การใช้ค่า CFG ที่ต่ำอาจทำให้ภาพมีความหลากหลายมากขึ้น

การใช้ฟีเจอร์ Auto Queue
ฟีเจอร์ Auto Queue ช่วยให้คุณสามารถสร้างภาพได้อย่างต่อเนื่องโดยไม่ต้องคลิกเพื่อเริ่มการสร้างใหม่ ซึ่งสามารถประหยัดเวลาได้มาก

การยกเลิกการสร้างงานในคิว
คุณสามารถยกเลิกงานในคิวได้โดยการคลิกที่ปุ่มดูคิว ซึ่งจะแสดงรายการงานทั้งหมดที่กำลังทำงานอยู่ และคุณสามารถยกเลิกงานที่ไม่ต้องการได้

การจัดระเบียบ Workflow ของคุณ
การจัดระเบียบ Workflow เป็นสิ่งสำคัญในการทำให้การทำงานของคุณมีประสิทธิภาพมากขึ้น โดยการจัดกลุ่ม Node และการตั้งชื่อที่เหมาะสมจะช่วยให้คุณสามารถติดตามได้ง่ายขึ้น

การสร้าง Group Node
การสร้าง Group Node จะช่วยให้คุณสามารถจัดการ Node หลายๆ ตัวพร้อมกันได้ง่ายขึ้น โดยการเลือก Node หลายตัวแล้วคลิกขวาเพื่อเลือก “Convert to Group Node”

การจัดการ Group Node
เมื่อคุณสร้าง Group Node แล้ว คุณสามารถจัดการ Node ภายใน Group ได้ง่ายขึ้น เช่น การเปลี่ยนลำดับของ Node หรือการซ่อนตัวเลือกที่ไม่ต้องการ

การจัดการหลายกระบวนการทำงานพร้อมกัน
คุณสามารถทำงานหลายกระบวนการพร้อมกันได้ โดยการสร้าง Workflow หลายชุดและควบคุมการทำงานของแต่ละชุดได้อย่างมีประสิทธิภาพ

การสร้าง Workflow หลายชุด
คุณสามารถสร้าง Workflow หลายชุดได้โดยการคัดลอก Node และวางในพื้นที่ทำงาน จากนั้นสามารถเปลี่ยนแปลงค่าต่างๆ ในแต่ละ Workflow ได้ตามต้องการ

การข้าม Group Nodes
การข้าม Group Nodes เป็นฟีเจอร์ที่มีประโยชน์เมื่อคุณต้องการควบคุมการทำงานของ Workflow โดยไม่ต้องลบ Node ที่ไม่ต้องการใช้งานชั่วคราว คุณสามารถทำได้โดยการคลิกขวาที่ Group Node และเลือก “Bypass Group Nodes”

การจัดการ Group Nodes
เมื่อคุณมี Group Nodes หลายตัวใน Workflow คุณสามารถจัดการการทำงานของแต่ละ Group ได้อย่างง่ายดาย โดยการเลือก Group Node ที่ต้องการและคลิกขวาเพื่อเข้าถึงตัวเลือกที่เกี่ยวข้อง

การยกเลิกการข้าม Group Nodes
หากคุณต้องการกลับมาใช้งาน Group Nodes อีกครั้ง สามารถทำได้โดยการคลิกขวาที่ Group Node และเลือก “Set Group Nodes to Always” ซึ่งจะทำให้ Group Node นั้นกลับมาทำงานตามปกติ

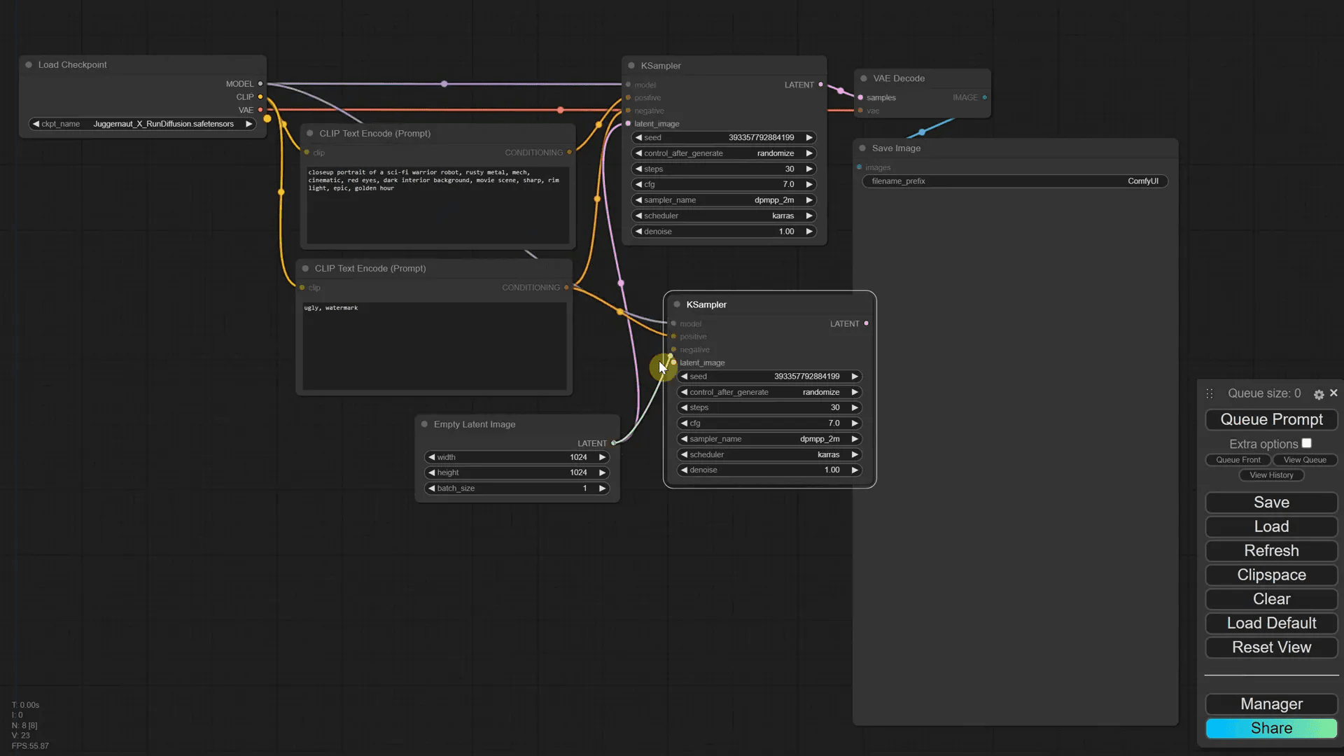
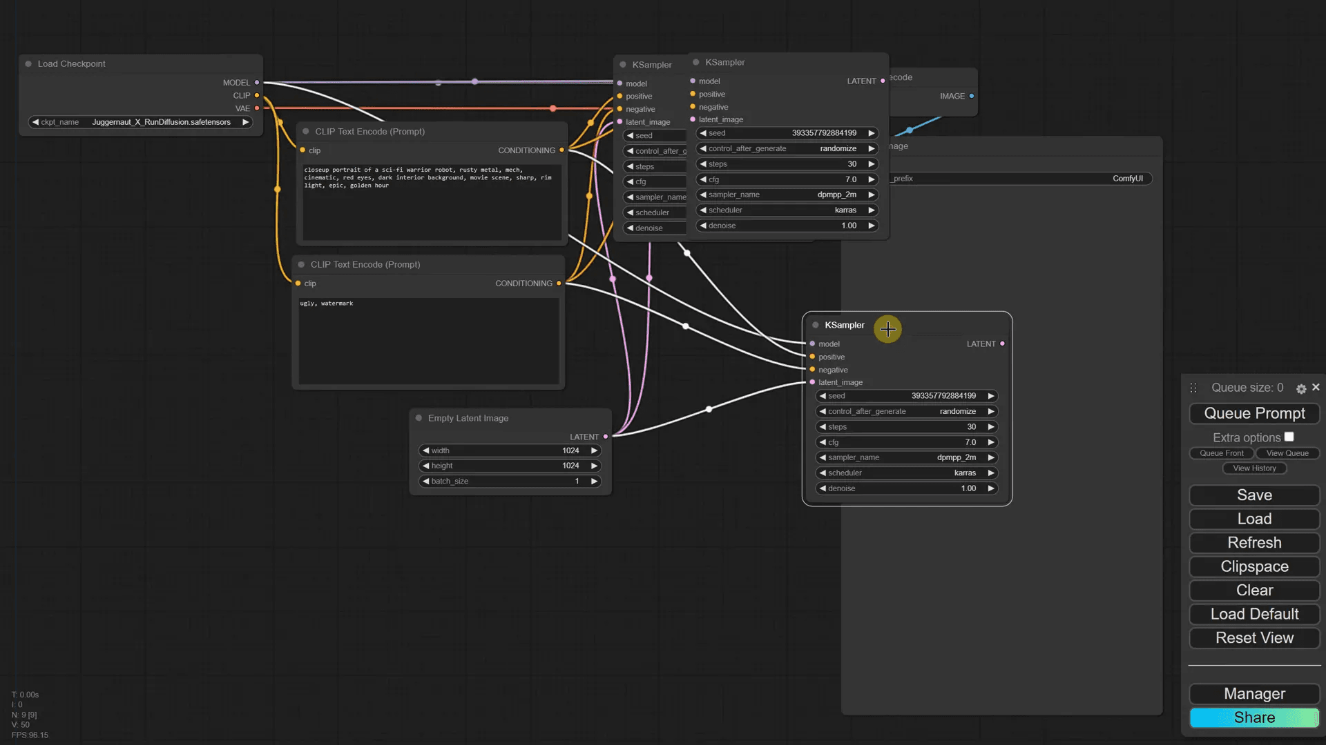
การสร้างและจัดการ K Sampler Nodes หลายตัว
การสร้าง K Sampler Nodes หลายตัวใน Workflow ช่วยให้คุณสามารถสร้างภาพหลายภาพพร้อมกัน โดยใช้ค่าที่แตกต่างกันในแต่ละ Node
การคัดลอก K Sampler Node
คุณสามารถคัดลอก K Sampler Node โดยการเลือก Node ที่ต้องการแล้วกด Control + C จากนั้นใช้ Control + Shift + V เพื่อวาง Node ใหม่พร้อมกับการเชื่อมต่อทั้งหมดที่มีอยู่

การปรับค่าของ K Sampler Nodes
เมื่อคุณมี K Sampler Nodes หลายตัว คุณสามารถปรับค่าต่างๆ เช่น Seed, Steps และ CFG ในแต่ละ Node ได้ตามต้องการ เพื่อให้ได้ผลลัพธ์ที่แตกต่างกันจากคำอธิบายเดียวกัน

การสร้างภาพที่แตกต่างกันด้วย K Sampler Nodes
คุณสามารถสร้างภาพที่แตกต่างกันได้โดยการเปลี่ยนแปลงค่าใน K Sampler Node ที่แตกต่างกัน เช่น การเปลี่ยนสีของตาหรือรายละเอียดอื่นๆ ในคำอธิบาย

ข้อคิดสุดท้ายและแนวปฏิบัติที่ดีที่สุด
การทำงานกับ ComfyUI TXT2IMG Basics อาจดูซับซ้อนในตอนแรก แต่การฝึกฝนจะช่วยให้คุณสามารถสร้าง Workflow ที่มีประสิทธิภาพได้ในระยะยาว
การฝึกฝนและทดลอง
การทดลองและฝึกฝนเป็นกุญแจสำคัญในการเรียนรู้ คุณสามารถเริ่มต้นจากการสร้าง Workflow พื้นฐานและค่อยๆ เพิ่มความซับซ้อนเมื่อคุณเข้าใจแต่ละ Node มากขึ้น

การเรียนรู้จากความผิดพลาด
อย่ากลัวที่จะทำผิดพลาด เพราะมันเป็นส่วนหนึ่งของการเรียนรู้ เมื่อคุณทำผิด คุณจะได้เรียนรู้จากมันและพัฒนาตนเองในอนาคต

คำถามที่พบบ่อย (FAQ)
- การข้าม Group Nodes มีประโยชน์อย่างไร? – ช่วยให้คุณสามารถควบคุมการทำงานของ Workflow โดยไม่ต้องลบ Node ที่ไม่ต้องการใช้งาน
- สามารถสร้าง K Sampler Nodes หลายตัวได้อย่างไร? – ใช้การคัดลอก Node และวางโดยใช้ Control + Shift + V
- มีวิธีการปรับค่าของ K Sampler Nodes อย่างไร? – คุณสามารถปรับค่าต่างๆ ได้ตามต้องการ เช่น Seed, Steps และ CFG

